Reset a Lost SOLIDWORKS PDM Admin Password

Reset a Lost SOLIDWORKS PDM Admin Password

Summary

Learn how to reset a lost SOLIDWORKS PDM Admin password and regain access in minutes.

Losing access to your SOLIDWORKS PDM Admin account can be frustrating. Whether you’re dealing with a forgotten password or inheriting a vault with unknown credentials, regaining admin access quickly is essential. This SOLIDWORKS quick tip will guide you through the steps to reset a lost PDM Admin password and help you regain control of your data management environment.

Removing the Registry Keys

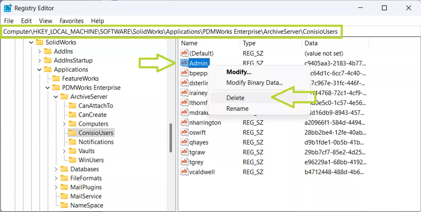
The first step to reset a lost PDM admin password is to remove registry keys:

  1. Log into the archive server as the local system administrator.
  2. Open the Registry Editor.

 

SOLIDWORKS PDM Registry Editor screenshotRegistry Editor

 

Delete the Admin user in the following keys if it exists:

  1. HKEY_LOCAL_MACHINE\SOFTWARE\SolidWorks\Applications\PDMWorks Enterprise\ArchiveServer\ConisioUsers
  2. HKEY_LOCAL_MACHINE\SOFTWARE\SolidWorks\Applications\PDMWorks Enterprise\ArchiveServer\Vaults\[vault name]\ConisioUsers

 

SOLIDWORKS PDM Registry Editor file structure viewRegistry Editor PDM File

 

Setting the New Admin Password

After removing the registry keys, you are ready to set the new password. The next steps will depend on whether your vault is using the global admin login or a vault-specific admin login.

If Using Global Admin Login:

  1. Open the Archive Server Configuration app.

 

SOLIDWORKS PDM Archive Server configuration interfaceSOLIDWORKS PDM Archive Server

Select Tools > Default Settings…

SOLIDWORKS PDM Archive Server default settings screenSOLIDWORKS PDM Archive Server Settings

In the Login tab, under the Admin user section, select Password…

 

SOLIDWORKS PDM Archive password setting dialog boxSOLIDWORKS PDM Archive Password Setting

 

Leave the Current Password field blank and type your new password in both the New Password and Confirm New Password fields.

SOLIDWORKS PDM new password entry screenPDM New Password

 

Click OK to save your new password and OK to close the Default Settings dialog box.

If Using Vault-Specific Admin Login:

  1. Open the Archive Server Configuration app.

SOLIDWORKS PDM Archive configuration windowSOLIDWORKS PDM Archive

 

Expand Archives folder.

SOLIDWORKS PDM Archive folder viewSOLIDWORKS PDM Archive Folder

 

Right-click on the vault name and select Properties.

SOLIDWORKS PDM Archive properties windowSOLIDWORKS PDM Archive Test

In the Login tab, under the Admin user section, select Password…

  1. Note: If the Password… box is greyed out and the Use default Admin user box is checked, follow the Global Admin Login steps instead or uncheck the box to begin using a vault-specific Admin password.

SOLIDWORKS PDM new password setting screenSOLIDWORKS PDM New Password

 

Leave the Current Password field blank and type your new password in both the New Password and Confirm New Password fields.

SOLIDWORKS PDM new password test screenSOLIDWORKS PDM New Password Test

 

Click OK to save the new password, and OK to close the Properties dialog box.

Repeat this process for each vault.

Conclusion

Now that you’ve successfully regained access to your SOLIDWORKS PDM Admin account, it’s a good time to implement preventative measures. Be sure to document updated credentials and consider working with your IT team to establish a password management system. Taking these steps now can help prevent future disruptions and ensure critical access is never lost again.

If you’re still considering your options for SOLIDWORKS 2026 Data Management, this blog post is just for you.

Back to All Posts PDM Category

Admin User

Content Editor & SolidWorks Expert

10+ years of experience in SolidWorks and CAD technologies. Writes articles focused on industrial design and automation.